How To Use GUI LVM Tools
The LVM is a powerful storage management module which is included in all the distributions of Linux now. It provides users with a variety of valuable features to fit different requirements. The management tools that come with LVM are based on the command line interface, which is very powerful and suitable for automated/batch operations. But LVM's operations and configuration are quite complex because of its own complexity. So many software companies including Red Hat have launched some GUI-based LVM tools to help users manage LVM more easily. Let’s review them here to see the similarities and differences between individual tools.
system-config-lvm (alternate name LVM GUI)
Provider: Red Hat
The system-config-lvm is the first GUI LVM tool which was originally released as part of Red Hat Linux. It is also called LVM GUI because it is the first one. Later, Red Hat also created an installation package for it. So system-config-lvm is able to be used in other Linux distributions. The installation package includes RPM packages and DEB packages.

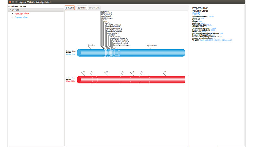
The main panel of system-config-lvm
The system-config-lvm only supports lvm-related operations. Its user interface is divided into three parts. The left part is tree view of disk devices and LVM devices (VGs); the middle part is the main view which shows VG usage, divided into LV and PV columns.
There are zoom in/zoom out buttons in the main view to control display ratio, but it is not enough for displaying complex LVM information.The right part displays details of the selected related objects (PV/LV/VG).
The different versions of system-config-lvm are not completely consistent in the organized way of devices. Some of them show both LVM devices and non-lvm devices (disk), the others show LVM devices only. I have tried two versions, one shows LVM devices existing in the system, namely PV/VG/LV only, no other devices; The other can display non-lvm disks and PV can be removed in disk view.

The version which shows non-lvm disks
Supported operationsPV Operations
- Delete PV
- Migrate PV
VG Operations
- Create VG
- Append PV to VG/Remove PV from VG
- Delete VG (Delete last PV in VG)
LV Operations
- Create LV (support three formats: Linear, Stripe and Mirror). Users can specify how many PVs should be used for LV to stripe type, but users neither cannot specify certain PVs nor cannot specify region in the PV.
- Delete LV

The setting of create LV
Blivet-gui
Provider: Red Hat
The Red Hat has stopped to upgrade system-config-lvm, and there is no such package in CentOS 7/RHEL 7, Its replacement is blivet-gui.
The blivet is a disk management library developed by python, and blivet-gui is its GUI version. Since blivet itself is a disk management library, the blivet-gui supports not only LVM operations, but also ordinary disk operations.
The layout of blivet-gui is divided into two parts. The left side is device view, which shows all storage devices in the system; the right side is device usage view, which displays detailed information of the device which was selected by the user.
The right part of system-config-lvm is removed in the blivet-gui and only appears as a pop-up window when the user clicks the button.

The mainpanel of blivet-gui (LV view)
The device usage view displays user selected VG information. LV and PV information are displayed in two separate tabs.

The mainpanel of blivet-gui (PV view)
As mentioned before, the blivet-gui supports disk operations such as initialize disks, create, delete, and format partitions.

Initialize disk

Create partition
Supported operationsPV Operations
- Create PV (Format partition as PV)
- Delete PV (Format PV as other format)
VG Operations
- Create VG
- Append PV to VG/Remove PV from VG
- Delete VG
LV Operations
- Create LV (support Linear/Pool only)
- Delete LV

Create LV
Unfortunately, there is no DEB package for blivet-gui, so Debian users have to wait.
gparted
Homepage of GParted
Gparted is the GUI version of the popular partition management tool parted, which also supports a few LVM features.
Gparted only displays one hard disk once a time. Although it is a powerful tool for partitioning, it only supports PV operations for LVM. There is no display or operation associated with VG and LV at all.

Mainpanel of GParted
Supported operationsPV Operations
- Create PV
- Delete PV
YaST Partitioner
YaST Partitioner is a built-in partition manager which is integrated in OpenSUSE. It supports normal partitions, RAID and LVM. And it only supports OpenSUSE now.

YaST, the system manager panel of OpenSUSE
The UI of YaST partitioner is divided into two parts. The left part is the device tree view, which is used to select the device to be inquired/operated. The right part displays information about the selected device (current computer/disk /RAID/LVM).

Mainpanel of YaST partitioner
In the YaST Partitioner, the VG is a child node of Volume Management node in the device tree. Once PV is established on the disk, users can click Volume Management on the left to execute the LVM Management command. As a storage manager, YaST partitioner can also perform partition management operations, this function requires the user to select the disk to be operated on.
And in the YaST partitioner, a VG has three individual views: Overview, LV view, and PV view.
Overview shows some basic information about the entire VG.
The LV view displays basic information about logical volumes and a bar chart shows the sizes of each logical volume. But the view is not very friendly to small volumes or too many LVs, and the information in detail view on below is limited.
The PV view only lists the size and device name of the PV, not even including the usage.

VG view of YaST partitioner
Supported operationsPV Operations
- Create PV
- Delete PV
- Resize PV
VG Operations
- Create VG (User can select multiple PVs)
- Append PV to VG/Remove PV from VG
- Delete VG
LV Operations
- Create LV (support Linear/Pool only)
- Delete LV
- Resize LV
KVPM
KVPM is provided by a 3rd party.
You can run ‘apt-get install kvpm’ on the Ubuntu platform. Though I tried several times, it was finally installed successfully. For non-Debian systems, users may need to run ‘yum install kvpm’.
The Kvpm layout has 3 parts : top, bottom left, bottom right. The upper part shows the overall usage of the device with color blocks. The lower left part is the main view, which shows the usage of normal disk and VG. The lower right part shows details of the selected device.

Mainpanel of KVPM
Like blivet-gui and YaST partitioner, Kvpm is an integrated manager that supports disk management as well as LVM management. And KVPM can configure more parameters when performing LVM operations.

Managing disk with KVPM

Advance setting of create LV with KVPM
Supported operationsPV Operations
- Create PV
- Delete PV
- Resize PV
- Migrate PV
VG Operations
- Create VG
- Append PV to VG/Remove PV from VG
- Delete VG
LV Operations
- Create LV (support Linear/Mirror/RAID4/RAID5 with some advance settings)
- Delete LV
- Resize LV
- Rename LV
- Modify LV tags
- Create Snapshot
Visual LVM
The Visual LVM is a GUI LVM management software developed by weLees. Visual LVM pays more attention to the details of LVM than other GUI LVM managers, allowing users to set and view more LVM configuration information.
The newest Visual LVM supports remote administration. This is an advantage that none of the above software has.
Visual LVM is commerce software. It is easy to install, download the installation package, unzip, and run the installation script. It supports all Linux platforms just like KVPM.
The layout of Visual LVM is combined with two parts. The menu bar on the left and the disk/LVM hybrid view on the top right show disk/VG information in a logical layout.
The lower right part is the detailed information of the object the mouse hover on. The Visual LVM shows information very detailed, from the storage layout to related configuration information, and even the logical relationships between objects, which are hidden by other GUI LVM managers.

Mainpanel of Visual LVM
For administrative operations, the Visual LVM operations wizard is similar to PQmagic in that it is very user-friendly, especially with object selection and resizing, while also allowing users to configure more details.

Create PV with Visual LVM
Supported operationsPV Operations
- Create PV
- Delete PV
- Resize PV
VG Operations
- Create VG
- Append PV to VG/Remove PV from VG
- Delete VG
- Rename VG
- Modify VG settings
- Backup/Restore VG settings
LV Operations
- Create LV (support Linear/Stripe/Mirror/StripeMirror/RAID4/RAID5/RAID10 with advance settings)
- Delete LV
- Resize LV
- Rename LV
- Modify LV settings
Conclusions
All the GUI LVM management tools that we previously mentioned are available on Linux platforms for now, they provide great convenience for users to manage LVM devices. To users who are not familiar with LVM commands or need to view LVM information quickly, these tools would be more understandable and usable. Of course, gparted is different. It is primarily a disk tool.
|
Features |
LVM GUI |
Blivet-gui |
GParted |
YaST Partitioner |
KVPM |
Visual LVM |
|
Platform |
rhel/centos * |
centos 7+ * |
* |
opensuse |
* |
* |
|
Disk Operations |
no |
yes |
yes |
yes |
yes |
no |
|
Create PV |
no |
yes |
yes |
yes |
yes |
yes |
|
Resize PV |
no |
yes |
yes |
no |
yes |
yes |
|
Delete PV |
yes |
yes |
yes |
yes |
yes |
yes |
|
Modify PV Settings |
no |
no |
no |
no |
no |
yes |
|
Migrate PV |
yes |
no |
no |
no |
yes |
no |
|
Create VG |
yes |
yes |
no |
yes |
yes |
yes |
|
Delete VG |
yes |
yes |
no |
yes |
yes |
yes |
|
Append/Reduce PV |
yes |
yes |
no |
yes |
yes |
yes |
|
Config w/ create VG |
yes |
PE Size only |
no |
PE Size only |
PE Size only |
yes |
|
Rename VG |
no |
no |
no |
no |
no |
yes |
|
Modify VG Settings |
no |
no |
no |
no |
no |
yes |
|
Backup/Restore VG |
no |
no |
no |
no |
no |
yes |
|
Create LV** |
yes |
yes |
no |
yes |
yes |
yes |
|
Resize LV |
no |
no |
no |
yes |
yes |
yes |
|
Delete LV |
yes |
yes |
no |
yes |
yes |
yes |
|
Rename LV |
no |
no |
no |
no |
yes |
yes |
|
Modify LV Settings |
no |
no but has menuitem |
no |
no |
Some |
yes |
|
Format LV |
yes |
yes |
no |
yes |
yes |
no |
|
|
||||||
|
* means support multiple platforms |
||||||
|
** the supported logical volume type : |
|
Supported Volume Type |
LVM GUI |
Blivet-gui |
GParted |
YaST Partitioner |
KVPM |
Visual LVM |
|
Simple/Linear |
yes |
yes |
no |
yes |
yes |
yes |
|
Stripe/RAID0 |
yes |
yes |
no |
no |
no |
yes |
|
Mirror/RAID1 |
yes |
yes |
no |
no |
yes |
yes |
|
StripeMirror/RAID10 |
no |
no |
no |
no |
no |
yes |
|
RAID4 |
no |
no |
no |
no |
yes |
yes |
|
RAID5 |
no |
no |
no |
no |
yes |
yes |
|
RAID6 |
no |
no |
no |
no |
no |
yes |
|
Snapshot |
yes |
yes |
no |
no |
yes |
no |
|
Pool |
no |
yes |
no |
yes |
yes |
no |
|
|
